Interoperability with Vector CANape

EHANDBOOK-NAVIGATOR has the capability to establish a connection with a running CANape application and provides a closer link between models representing the functions and the measurement values obtained during the calibration procedure.

This feature provides an integrated view on the algorithm specifications of a function (ASCET/SIMULINK model diagram) and the values being measured in the CANape application. The values from a running CANape application for measurement variables are displayed directly in the interactive model within the Model Viewer of the EHANDBOOK-NAVIGATOR. It is also possible to configure which of the measurement variables depicted in the interactive model, should display the values. Starting the measurement and stopping the measurement of the connected CANape application directly from the EHANDBOOK-NAVIGATOR is also supported.

This feature provides support only for Read-only mode i.e. the display of measurement value is possible only for variables already selected in the CANape application. It is not possible to add new variables from EHANDBOOK-NAVIGATOR to the CANape application.

EHANDBOOK-NAVIGATOR supports connectivity for CANape V21.0.

If you are using EHANDBOOK-NAVIGATOR in Basic Mode, connectivity for CANape is not supported.

Compatibility of EHANDBOOK-NAVIGATOR with CANape:
EHANDBOOK-NAVIGATOR V12.0 is compatible with CANape V21.0.

NOTICE

The EHANDBOOK-NAVIGATOR may display erroneous values in an interactive model when the real time data will be retrieved from a CANape project! The real time measurement variables can be affected. The correctness of the displayed value for measurement data has to be verified using a suitable tool. The user is responsible for correctly assigning EHB containers to corresponding hardware devices.

Connecting to CANape

Connecting to a running CANape application and loaded CANape project is the first step in establishing a link with a CANape application and acquiring values for measurement variables from the project.

Prerequisites

Prior to connect the EHANDBOOK-NAVIGATOR to a CANape application, you must first:

  • Start Vector CANape application

  • Create/Load a project

  • Create/Load a configuration

  • Switch to ASAP3 mode in CANape. Don’t disconnect from ASAP3 mode until there is an active connection with EHANDBOOK-NAVIGATOR.

CANape_ASAP3_setting
  • On EHANDBOOK-NAVIGATOR, load a corresponding container and open an interactive model in the Model Viewer

It is your responsibility to set up a suitable CANape project and application. EHANDBOOK-NAVIGATOR establishes a connection to the selected project workspace and application.

A single connection established with CANape is applicable for all the interactive models displayed in multiple Model Viewers.

To connect to an existing CANape application:

  • Go to Data menu and select CANape (Live).

CANape_menu

<Or>

  • Select CANape (Live) in the Data Source drop-down menu on the status bar.

CANape_exp

CANape (Live) dialog box is displayed with appropriate information. If all the above Prerequisites are satisfied, then the image which is shown below is displayed. Then the connection is established with CANape. If the connection is not established, an error message(s) with appropriate instructions are shown.

CANape_connect
  • Click Connect to connect with CANape. If connection is successfully established, a windows notification message pops up on right bottom side of EHANDBOOK-NAVIGATOR.

CANape_Connect_Success

If you are using EHANDBOOK-NAVIGATOR in Basic Mode, connectivity for CANape is not supported.

The calibration values will not be displayed when CANape is connected.

Configuring Model Blocks to Show/Hide Values

CANape_config

Before starting the visualization of measurement variables, the model blocks representing measurement variables must be configured to display/hide values. You have the option of configuring a single block at a time or configuring all the blocks that are visible in the interactive model, displayed in the Model Viewer. This can be done through either the Display Value context menu option for individual variable or the Display all values button available in the status bar. The model blocks must be configured only after a connection has been established with CANape application.

On configuring the model blocks, EHANDBOOK-NAVIGATOR interacts with the CANape application and identifies for which blocks, the values can be displayed. If values can be displayed for a block, '-' is displayed below the block and a value is displayed in the brackets after starting the visualization.

It is possible to configure model blocks only after you have connected EHANDBOOK-NAVIGATOR with a CANape application.

If you are using EHANDBOOK-NAVIGATOR in Basic Mode, connectivity for CANape is not supported.

To configure a single measurement variable to display/hide value:

  • Right-click on the measurement variable you want to configure.
    A context menu is displayed.

  • Select Display Value to configure the block to display the value of the measurement variable.
    <Or>

  • Select Hide Value to configure the block to hide the value of the measurement variable.

To configure all the blocks, visible in the interactive model displayed in the Model Viewer, to show values:

  • Click Display all values in the Status bar.
    <Or>

  • Go to Data menu, select Display all Values.
    <Or>

  • Press <CTRL+SHIFT+D>.

To configure all the blocks, visible in the interactive model displayed in the Model Viewer, to hide values:

  • Click Hide all values in the Status bar.
    <Or>

  • Go to Data menu, select Hide all Values.
    <Or>

  • Press <CTRL+SHIFT+H>.

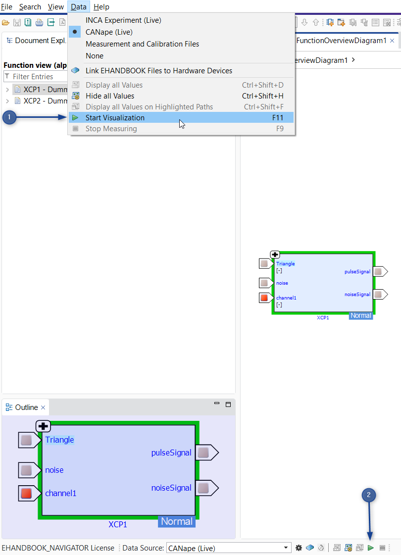
Starting the Visualization

CANape_start_visualisation
  1. Start Visualization feature in Data Menu

  2. Start Visualization button in the Status bar

Starting the visualization and stopping the measurement of CANape application using EHANDBOOK-NAVIGATOR is supported. Model blocks must be configured before starting the visualization.

If you are using EHANDBOOK-NAVIGATOR in Basic Mode, connectivity for CANape is not supported.

To start the visualization:

  • Click Start Visualization (2) in the Status bar.
    <Or>

  • In the Data menu, select Start Visualization.
    <Or>

  • Press F11. Visualization of the connected CANape application is started and values for the configured blocks are being displayed and periodically updated.

Values for measurement variables are updated at a different rate in EHANDBOOK-NAVIGATOR when compared to the CANape application. The update rate allows identification of changes in values over a period of time. Values are not updated in real-time and might not reflect the actual value at a certain point in time.

If you configure blocks of interactive models in multiple Model Viewers, visualization of values occurs simultaneously in all the loaded interactive models.

Stopping the Measurement

CANape_stop_measurement
  1. Stop Measurement in Data Menu

  2. Stop Measurement button in the Status bar

It is possible to stop the measurement of the CANape application only if the visualization has started.

To stop the measurement:

  • Click Stop Measurement (2) in the Status bar.
    <Or>

  • In the Data menu, select Stop Measurement (1).
    <Or>

  • Press F9. The latest values measured in the CANape application is displayed in the Model Viewer.

EHANDBOOK-NAVIGATOR supports displaying of values in decimal points. The value format of a label displayed in the EHANDBOOK-NAVIGATOR from a connected CANape application comprises of the following criteria:

  • CANape application passes on the decimal value to EHANDBOOK-NAVIGATOR which is displayed as it is.

  • Rounding off the decimal values happens at the last digit after the decimal point. The values are Round up or Round down based on the value of the last digit. For example, 6.737 is rounded up to 6.74 and value 6.734 is rounded down to 6.73.

  • There is additionally an option to remove the trailing zeroes from the received value.

Disconnecting from the Running CANape application

It is possible to disconnect from the CANape application to which EHANDBOOK-NAVIGATOR has already established a connection. It will also switch off the ASAP3(remote) mode in CANape.

To disconnect the running CANape application:

  • Go to Data menu and select None.
    <Or>

  • Select None in the Data Source drop-down menu on the Status bar.

Alternatively, when another data source is connected in EHANDBOOK, the ASAP3(remote) mode in CANape will be switched off. All the labels which were added/measured in EHANDBOOK-NAVIGATOR will be removed.

CANape_stop_dialog