Devices And Rasters

Linking of the Hardware Devices

The EHANDBOOK-NAVIGATOR supports linking of the documentation either to a single device or multiple devices. This is needed while handling the visualization of the labels and values coming from INCA or from a measurement and calibration file.

When a single EHANDBOOK file (container) is loaded, you can decide which device should be connected to look for a value (one to one mapping). In case of an EHANDBOOK project which contains multiple containers, then you need to decide which file needs to be connected to which device (many to many mappings if multiple devices connected or many to one if a single device connected).
For example, if you combine the engine documentation and the gearbox documentation as both measure the engine speed but with the different devices. In this case, single device approach fails because either the value in the engine documentation is right, but for the gearbox value is wrong or vice versa. With the multiple devices setup, you can select the right devices for the engine documentation as well as the gearbox documentation.

Single_Device

Fig. 6-8.Single device support in EHANDBOOK-NAVIGATOR (an overview).

Multi_device

Fig. 6-9.Multi-device support in EHANDBOOK-NAVIGATOR (an overview).

The steps given below shows how to link the device(es) for online or offline measurement data.
To link the hardware device(es):

  1. Connect to an INCA experiment Connecting to INCA Experiment or load the Measurement and Calibration files Visualization of Offline Measurement.

    • When you connect to an INCA/load the Measurement and Calibration Files, Link EHANDBOOK files to Hardware Devices dialog box is displayed.
      <Or>

    • Link EHANDBOOK Files to Hardware Devices button is enabled.

    • Click Link_to_hardware_device.

Link_to_hardware_device_menu
  • Connecting through Menu item

  • Connecting through Status bar

  • The Link EHANDBOOK Files to Hardware Devices dialog box is displayed.

Multi_device_select_device
  1. Select the right devices for the corresponding EHANDBOOK files from the "Hardware Device" drop-down menu.

  2. Click Link.
    The devices are linked to the selected files. Based on the device selection, the values are displayed in the EHANDBOOK-NAVIGATOR.

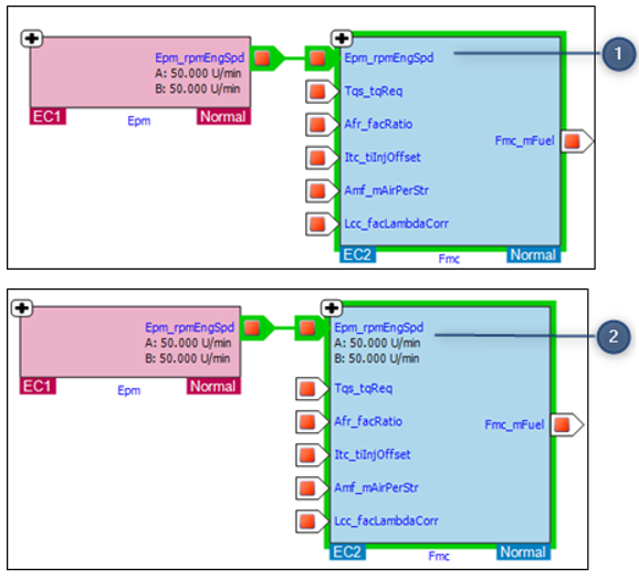
Multi_device_values

Fig. 6-10.Displayed values based on the value selection.

  1. An example - A device selected only for a single file

  2. An example - Different devices are selected by both the files

Raster Selection

EHANDBOOK-NAVIGATOR allows you to pre-select a raster when a default raster is not defined for the variables in an A2L file, or if you want to assign a new raster or change the pre-set raster for each device. The default raster can be changed at any time, and such changes will only affect future variable allocations.

This feature also provides the option to select alternate rasters in case a label cannot be assigned to its default raster, because it has reached maximum capacity or cannot accommodate additional labels. Depending on the selection, the labels will then be assigned to an alternate raster.
The raster selection can be performed in the following ways:

Raster_selections
  1. Multiple devices

  2. Raster Pre-Selection

  3. Raster Overflow Selection

Raster Pre-Selection

To pre-select the raster:

  • Click Select the rasters available for automatic association in the status bar.
    Raster Pre-Selection and Raster Overflow Selection window is displayed.

  • Choose the required raster from the Raster Pre-Selection drop-down menu.

  • Click Save.
    The selected raster will be assigned to all the labels.

Rasters can be configured independently for multiple devices.

Raster Overflow Selection

To select rasters in case of an overflow:

  • Click Select the rasters available for automatic association in the status bar.
    Raster Pre-Selection and Raster Overflow Selection window is displayed.

  • Select the rasters from the Raster Overflow Selection list. Each selected raster is sequentially attempted for variable assignment from top to bottom. If the assignment fails, the next raster in line is considered. If no suitable raster is found, a dialog box is displayed, providing a summary and a link to a log file containing details such as label names and device names.

Raster_msg
  • Click Save.
    The selected rasters will be assigned later to the labels in case of an overflow.

If the specified raster reaches full capacity and labels were automatically assigned to an alternate raster, a notification pop-up is displayed, providing a summary and a link to a log file containing details such as label names, device names, default raster, and the assigned raster.

Alternate_raster